找回密码
 立即注册

QQ登录

只需一步,快速开始

工控课堂 首页 工控文库 上位机编程 查看内容

上位机C#通过OPCUA和西门子PLC通信

2023-5-1 14:56| 发布者: gk-auto| 查看: 1027| 评论: 0

摘要: 写在前面:很多人在学习OPCUA的时候,有个非常苦恼的问题,就是没有OPCUA服务器的环境,这时候,有些人可能会想到通过类似于KepServer这样的软件来实现。那么,有没有一种方式,实现快速搭建OPCUA环境呢?答案是有的 ...

写在前面:

很多人在学习OPCUA的时候,有个非常苦恼的问题,就是没有OPCUA服务器的环境,这时候,有些人可能会想到通过类似于KepServer这样的软件来实现。那么,有没有一种方式,实现快速搭建OPCUA环境呢?答案是有的,今天继续给大家分享S7-PLCSIM Advanced,S7-PLCSIM Advanced是SIEMENS推出的一款高功能仿真器,它的显著特点是除了可以仿真一般的PLC逻辑控制程序外还可以仿真通信,功能是非常强大的,今天主要讲述如何基于S7-PLCSIM Advanced搭建OPCUA通信仿真环境。

01.PLCSIM-Advanced安装

对于该软件的获取,大家可以去西门子相关网站下载,也可以直接关注喜科堂上位机官方公众号-dotNet工控上位机,然后发送关键词PLCSIM-Advanced,即可下载使用。

图表 1 PLCSIM Advanced软件

PLCSIM-Advanced的安装也比较简单,基本上是一路NEXT即可,但是主要的是PLCSIM-Advanced会依赖WinPcap软件,所以大家可以提前安装好WinPcap,即使不提前安装,安装过程中也会提示你安装的。

安装完成后,电脑中会额外多出一个虚拟网卡,名称为Siemens PLCSIM Virtual Ethernet Adapter,如下图:

图表 2网卡列表

02.PLCSIM-Advanced使用

安装完成后,桌面上会多出一个图标,即S7-PLCSIM Advanced V3.0,如下图所示:

图表 3 PLCSIM Advanced图标

该软件的使用可以按照下方的步骤执行和确定,一定要记住以下需要注意的地方,否则一个很小的问题,可能会让你浪费半天的时间,这样就得不偿失了。

(1)软件要以管理员权限运行:可以直接每次右击,以管理员权限运行,如果想一劳永逸,可以点击图标,右击属性,在兼容性中,将以管理员身份运行此程序的选项勾选。

图表 4设置管理员权限运行

(2)将本地网卡及虚拟网卡的IP地址获取设置为自动获取。

(3)设置PG/PC接口:

通过控制面板,打开设置PG/PC接口界面,按照下图所示设置应用程序访问点:

图表 5设置PG/PC接口

(4)打开PLCSIM-Advanced,依次按照步骤进行设置:

图表 6设置PLCSIM-Advanced

(5)使用博图创建一个简单项目,一定要选择1500PLC,PLCSIM-Advanced只支持1500PLC,但是对学习通信来说,没什么影响。

(6)勾选允许Put/Get访问:

图表 7设置允许PUT GET访问

(7)点击项目,右击属性,将保护中的块编译时支持仿真选项勾选:

图表 8设置块编译支持仿真

(8)下载PLC程序时,将PG/PC接口设置成Siemens PLCSIM Virtual Ethernet Adapter。

图表 9选择PG/PC接口

(9)选择显示所有兼容的设备,点击开始搜索,搜索到之后,点击下载即可。

图表 10搜索设备下载

03.OPCUA配置

上述过程和搭建S7通信环境完全一样,OPCUA其实就是在S7的基础上,需要先增加一些DB存储区,然后在DB块中添加一些变量,这里不需要去除优化访问,如下图所示:

图表 11新建DB块

增加完成之后,双击CPU,在OPCUA选项中,将激活OPCUA服务器勾选,如下图示所示:

图表 12激活OPCUA服务器

激活OPCUA服务器之后,选择运行系统许可证选项,选择一个OPCUA许可证:

图表 13选择OPCUA许可证

以上操作完成之后,将PLC程序重新下载,下载步骤如上述一致。

04.UAExpert通信测试

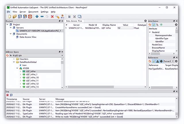
上述操作完成之后即完成了整个环境搭建的过程,下面先使用官方的UAExpert进行测试。

图表 14 UAExpert通信测试

05.通信测试平台测试

接着,我们使用新阁的通信测试平台软件进行通信测试,设置服务器节点为opc.tcp://192.168.1.20:4840(根据实际情况修改),点击连接,连接成功后,点击变量管理,即可看到OPCUA服务器中的所有节点,通过选择DataBlockGlobal下的KYJDB,找到了我们刚刚配置的变量,选择想要读取的变量,然后读取即可。

图表 15变量选择

图表 16新阁通信测试平台

写在最后:

本文旨在结合SIEMENS推出的一款高功能仿真器PLCSIM-Advanced软件实现快速搭建OPCUA通信仿真环境,对于从事上位机开发,想要学习OPCUA通信,手头又没有硬件的学员来说,无疑是一大利好,基于OPCUA与西门子PLC通信,可以通过变量名称访问,而不需要去除DB的优化访问,这一点非常方便。

关注公众号,加入500人微信群,下载100G免费资料!

最新评论

热门文章
关闭

站长推荐上一条 /1 下一条

QQ|手机版|免责声明|本站介绍|工控课堂 ( 沪ICP备20008691号-1 )

GMT+8, 2025-12-23 01:22 , Processed in 0.289321 second(s), 23 queries .

Powered by Discuz! X3.5

© 2001-2025 Discuz! Team.

返回顶部